건설기술진흥법 제62조 제15항에 따르면,
"국토교통부장관은 건설사고 통계 등 건설안전에 필요한 자료를 효율적으로 관리하고 공동활용을 촉진하기 위하여 건설공사 아전관리 종합정보망을 구축, 운영할 수 있다"라고 되어있습니다.
실제로 건설공사 안전관리 종합정보망을 통해서 안전관리계획서 등록, 검토 및 승인과 설계 안전성 검토, 건설 안전사고 신고 등 안전 관련 많은 실무가 건설공사 안전관리 종합정보망을 통해 이뤄지고 있습니다.

그렇다면, 건설공사 안전관리 종합정보망(www.csi.go.kr)에서 공사 참여자들의 주요활동(설계의 안전성 검토/안전관리계획서/안전관리 수준평가/건설사고 신고)이 어떻게 이뤄지는지 살펴보도록 하겠습니다.
1. 설계의 안전성 검토
1) 설계 단계에서 건설안전을 고려한 설계가 될 수 있도록 시공 중 위험요소를 사전에 발굴하여 위험성 평가 실시 및 저감대책을 수립하여 설계에 반영함으로써 위험요소를 설계단계에서 제거, 저감 하기 위함.
2) 설계의 안전성 검토 대상
가. 1종 시설물 및 2종 시설물의 건설공사
나. 지하 10미터 이상을 굴착하는 건설공사
다. 폭발물 사용으로 주변에 영향이 예상되는 건설공사
>>주변 : 20미터 내 시설물 또는 100미터 내 가축 사육
라. 10층 이상 16층 미만인 건축물의 건설공사
마. 10층 이상인 건축물의 리모델링 또는 해체공사
바. 주택법 제2조 제25호 다목에 따른 수직증축형 리모델링
사. 건설기술진흥법 시행령 제101조의 2 제1항의 "가설구조물을 사용하는 건설공사
>> 가설구조물

아. 상기 건설공사 외 기타 건설공사(발주자나 인/허가기관의 장이 안전관리가 특히 필요하다고 인정하는 경우)
3) 설계의 안전성 검토 업무처리 흐름도

>>설계 안전성 검토는 공사비에 따라 별도의 검토 비용이 발생함.
(300억 미만 : 200만 원/건, 300~500억 미만 : 330만 원/건, 500억 초과 : 470만 원/건)
2. 안전관리계획서
1) 착공 전에 건설사업자 등이 시공과정의 위험요소를 발굴하고, 건설현장에 적합한 안전관리계획을 수립, 유도함으로써 건설공사 중의 안전사고를 예방하기 위함.
>>안전관리계획서 수립대상이나 내용 등은 아래를 참고하시기 바람.
2023.05.24 - [안전 관리] - 건설기술진흥법) 1. 안전관리계획서 제출(수립) 및 내용
건설기술진흥법)1.안전관리계획서 제출(수립) 및 내용
2023.05.15 - [안전 관리] - 산업안전보건법) 8. 유해위험방지계획서 작성, 검사 산업안전보건법)8.유해위험방지계획서 작성,검사 규모가 어느 정도 있는 현장은 안전관리계획서뿐만 아니라 유해위
archtip.tistory.com
2) 안전관리계획서 업무처리 흐름도

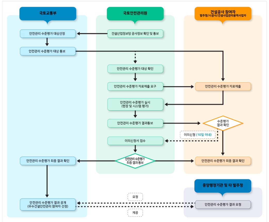
3. 안전관리 수준평가
1) 건설공사 참여자의 안전관리 수준 평가를 통해 참여주체별 안전관리 수준을 파악하고, 자발적인 안전관리 역량강화 유도를 목표로 하는 제도를 말함.
2) 안전관리 수준평가 대상
- 전기, 소방, 통신 공사비를 제외한 총공사비 200억 이상 건설공사 참여자
3) 안전관리 수준평가 평가 시기
- 발주청(본청 또는 본사) : 대상공사 수와 관계없이 1회/당해연도
- 시공사(본사, 현장), 건설사업관리용 역사업자(본사, 현장)
= 현장 : 공기 20% 이상 진행 시 1회 / 본사 : 대상공사 수와 관계없이 1회/당해연도
4) 안전관리 수준평가 평가기관 = 국토안전관리원
5) 안전관리 수준평가 업무처리 흐름도

4. 건설사고 신고
1) 건설공사 참여자(발주자는 제외)가 모든 건설사고를 국토교통부로 신고토록 하여 건설사고 통계를 관리하고 정책자료로 활용하기 위함.
2) 건설사고 신고 절차

3) 신고대상
1) 사망 또는 3일 이상의 휴업이 필요한 부상 발생 사업장
2) 1,000만 원 이상의 재산 피해 발생 사업장(사고발생 후 2시간 이내 신고)
>>신고 의무 미이행 시 300만 원 이하의 과태료가 발생할 수 있음
>>>>건설공사 안전관리 종합정보망에 대한 내용은 건설기술진흥법 제62조, 동법 시행령 제101조의 4를 살펴보면 보다 정확한 내용을 살펴볼 수 있음.
>>>>서식 및 양식 폴더에 건설공사 안전관리 종합정보망 통합 포탈 사용 매뉴얼을 올려놓을테니 참고하시기 바람.
2023.09.14 - [서식 및 양식] - 15.건설공사 안전관리 종합정보망 사용 매뉴얼
15.건설공사 안전관리 종합정보망 사용 매뉴얼
2023.09.14 - [안전 관리] - 건설기술진흥법) 5. 건설공사 안전관리 종합정보망(C.S.I) >>>>>>>>>>>>>>>>>>>>>>>다운로드>>>>>>>>>>>>>>>>>>>>>
archtip.tistory.com
'안전 관리' 카테고리의 다른 글
| 3.안전시설 설치기준(추락방호망,안전난간,낙하물방지망 등) (1) | 2023.09.22 |
|---|---|
| 2.비계 설치 기준 및 해체 시 유의사항(산업안전보건기준에 관한 규칙) (1) | 2023.09.21 |
| 중대재해처벌법)산업안전보건법과 비교(범위,처벌기준 등) (1) | 2023.08.28 |
| 건설기술진흥법)4.안전점검의 종류,시기 및 내용 (0) | 2023.08.21 |
| 건설기술진흥법)3.소규모 안전관리계획서 제출(수립) 및 내용 (2) | 2023.08.16 |